Hopp til hovedinnhold

Nasjonalt digitalt søknadsskjema for drosjesentraler

Fredag 14. oktober 2025 skrev Novari IKS seg inn i historiebøkene da de produksjonssatte sitt nasjonale digitale søknadsskjema for å drive drosjesentral i Altinn! Novari IKS ivaretar utvikling og forvaltning av fylkeskommunenes felles IT-systemer innen utdanning, samferdsel og teknologi.

Opprettet: 04. desember 2025

Sommeren 2024 kom det endringer i Yrkestransportloven: Alle drosjesentraler må godkjennes av løyvemyndigheten, altså fylkeskommunen. Novari er slett ikke ukjent med verken drosjebiler eller fylkeskommuner, så de trengte ikke betenkningstid da de ble spurt om å lage et nasjonalt digitalt søknadsskjema for å drive drosjesentral.

- Vi hadde allerede erfaring med å lage søknadsskjema for drosjeløyver i Altinn II, så vi fant raskt veien til Altinn Studio. Fra vår side av tastaturet har det i all hovedsak vært knirkefritt, forteller Nils-Odd Solberg, utvikler i Novari.

Skjema for søknad om å drive drosjesentral
Skjema for søknad om å drive drosjesentral i Altinn.

Bistand fra Digdir

De har opplevd bistanden de har fått fra Digdir i flere kanaler som svært god. I motsetning til NVE har Novari stått for utviklingen av tjenesten selv.

- Det har vært en bevisst strategi fra vår side å ha begge hender på rattet for å ha fullstendig kontroll og kunnskap om egne tjenester. Derfor er alt, både det man ser i Altinn og det øvrige, laget med masse kjærlighet for fellesskapet av kollega Ole Anders Eidjord og meg, fortsetter Solberg.

Fredag 14. oktober 2025 skrev Novari seg inn i historiebøkene da Novari IKS produksjonssatte sitt nasjonale digitale søknadsskjema for å drive drosjesentral i Altinn!

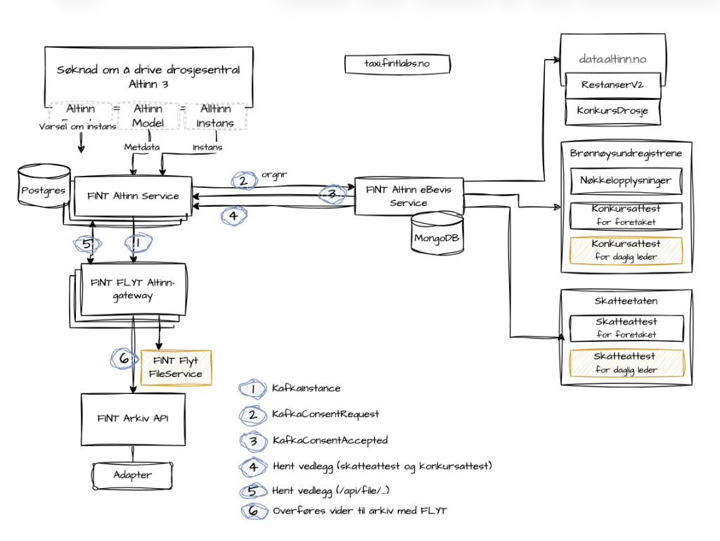
Prosessflyt for digital søknad om drosjesentral i Altinn Studio

Den nye tjenesten er allerede kommet i en versjon 2.0, og skal nå dekke alle fylkeskommuners behov. Nå gjenstår jobben med å gjøre tjenesten kjent, slik at fylkeskommunene kan pensjonere sine midlertidige manuelle løsninger. For Novari gjenstår fortsatt jobben med å flytte den gamle drosjeløyvesøknadstjenesten fra Altinn II til Altinn 3.

- Vi ser frem til å løfte også den tjenesten til neste nivå! avslutter Solberg.